Contents
3.3……… Integration Monitoring.
3.3.1…… Use Case Description.
3.3.2…… Checking Data Replication Results.
3.3.3…… Dell Boomi Dashboard.
3.3.4…… Dell Boomi RSS feeds and email alerting.
3.3.5…… Integration Monitoring via SAP Solution Manager
3.4……… Roles and responsibilities for integration operations.
3.4.1…… Boomi content owner
3.4.2…… Business configuration owner
3.4.3…… Integration Operations.
3.4.4…… Technical configuration owner
3.5……… Exception Management
3.5.1…… Use Case Description.
3.5.2…… Exception Management via SFAPI Audit Log.
3.5.3…… Exception Management via SAP Solution Manager
3.6……… Data Consistency Management
3.6.1…… Use Case Description.
3.6.2…… Data Consistency Management Success Factors Audit Tools.
3.6.3…… Data consistency within HRIS Sync.
3.6.4…… Administration of Employee Central imports.
3.3 Integration Monitoring
Integration Monitoring is referencing to the guiding principle reliable data transfer and message transport.
3.3.1 Use Case Description
Integration monitoring is intended to ensure secure and reliable data and message transfer between OP/Private Cloud and Public Cloud components. It needs to be ensured that no data or message get lost or is manipulated at its path.
In case Dell Boomi software is used as middleware between EC and ERP, a specific tool is available to track replication issues. HCI scenario is handled in a different document.

3.3.2 Checking Data Replication Results
3.3.2.1 Monitoring tools in the SAP ERP system: Web Service Utilities and Application Log
On the ERP side there are two monitoring tools that will help you identify errors that occur during the replication of employee master data. The tools cover different stages of the replication process. Replication messages are first received by the Web Service Framework. Here the system performs a technical check on the compliance of the received message with the XML schema required by the inbound service interface. The error log in the transaction Web Service Utilities (SRTUTIL) shows errors that come up in this check. Use interface name II_PAOCF_EC_EMPLOYEE_MASTER_DA to narrow the search in the Re-select dialog, if necessary. Erroneous messages are not further processed.
Correct messages are passed on to the application logic that maps the data to the structures of the SAP HCM employee infotypes and performs the updates on the HCM master data records. Numerous checks are performed here. Examples of errors are unknown code values, missing mandatory field data, or editing locks if records are currently being edited by another user. These errors can be monitored in the Application Log (transaction SLG1). On the selection screen enter PAOC_SFI_PA for the input field Object.

Often it may be useful to look in detail at the data of the replication message to better understand why an error has occurred. This can be done in the message monitor of transaction Web Service Utilities (SRTUTIL). On the selection screen enter EmployeeMasterDataReplicationRequest_In for the input field Interface Name at the bottom of the screen and choose appropriate entries for the timestamp fields. Here every received replication message is logged. By double clicking on a message its content can be displayed. It can also be displayed as an XML.

3.3.2.2 Internet Communication Manager (ICM)
See also the complete documentation on ICM in the SAP Library or on the Help portal (http://help.sap.com) under SAP NetWeaver Library -> Solution Lifecycle Management by Key Component) -> System Management -> Administration of the Internet Communication Manager
3.3.2.3 Middleware Error and Process Log
Use this error and process log to track mapping errors in the middleware. For more information see Set up Middleware. ——> Boomi
3.3.2.4 API Audit Log
Use the API Audit log to capture payload details for the last 10,000 API calls. This log allows you to inspect exactly the API payload request made to the system and the corresponding API response sent by the system. The API Audit Log is intended to help with support and debugging of API usage. The intended end user will be a developer who is using the API during an implementation or an administrator who can share information in this log with SuccessFactors support to help resolve API related support issues. The tool allows you to download data from individual calls, which you could then send to a SuccessFactors support representative.
3.3.3 Dell Boomi Dashboard
How To https://platform.boomi.com/#dashboard
The Account Dashboard page is divided into several sections, or gadgets.
Offline Atoms (to be investigated)
Process Errors
Throughput
Pending Executions and Connector Usage
Execution Count
Document Count
How To For complete documentation please refer to help.boomi.com
The monitoring data contained in the standard Boomi dashboard can be also extracted via the Atomsphere API. This allows to build custom dashboards via various UI technologies like e.g. HTML5, extracting monitoring information via the AtomSphere API.
How To For more details, refer to help.boomi.com à AtomSphere API.
3.3.4 Dell Boomi RSS feeds and email alerting
For proactive monitoring, customers can set up subscriptions to receive emails reporting atom status, process execution status and/or user notifications.

In addition to subscription to an RSS Monitor Feed and an RSS Alerts only feed is possible for an Atom, Molecule or Atom Cloud.

How To
For email alerts, check help.boomi.com à Managing Email Alerts
For RSS feeds, check help.boomi.com à Atom Info Tab
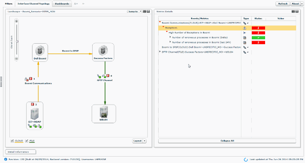
3.3.5 Integration Monitoring via SAP Solution Manager
It is possible to monitor the communication channels between the different components for exception and then detect any issue during the synchronization process.
How To
Solution Manager (transaction SM_WORKCENTER) > Technical Monitoring > Integration Monitoring > Interface Channel Monitoring
Prerequisites and additional information
Create a technical scenario with the required components. Perform the Interface and Connection Monitoring setup

In combination with Exception management (see chapter Exception Management ), Interface and Connection Monitoring is able to get information for Dell Boomi integration system, SuccessFactor Bizx (catching Emails and sent by the tool and interpreting the data). Those information can then be integrated in the Monitoring and Alerting tools and raise events in your inbox.

Prerequisites and additional information
Integration Chanel monitoring is available starting with Solution Manager 7.10 SP12
Solution Manager 7.10 SP13 integrates more data source like Email and SFTP messages
For HCM scenario, the following data are available in Interface and Connection Monitoring:
- Number of exceptions in SAP HCM
- Number of exceptions in BizX export logs (Delta)
- Number of exceptions in BizX export logs (last 24h)
How To
In the Interface and Connection Monitoring Configuration, select Interface Type Cloud and MAI template Cloud (Success Factors)
- Age, existence and size of remote files on FTP server if used in the scenario
How To
Run the Managed System Configuration on the Solution Manager itself
Configure SFTP endpoint in the Basic Setup for Monitoring SAP Based Hybrid Solutions (s2c_setup)
Interface and Connection Definition, select Interface type File and MAI template File (Remote)
- HCI IFlow errors in case of integration via HCI
How To
Configure SAP HCI endpoint in the Basic Setup for Monitoring SAP Based Hybrid Solutions (s2c_setup)
In Exception Management setup, configure the log stores by selecting the correct endpoint and create adequate filters (IFlow name and message)
Interface and Connection Definition, select Interface type Cloud and MAI template Cloud (HCI)
3.4 Roles and responsibilities for integration operations
In case a customer integrates his SuccessFactors solution with other systems, there are certain roles for operating this integration which are not covered from SAP side. Therefore, these roles should be assigned to responsible people on customer side. In the following, the four required roles are described in more detail. Tasks related to Dell Boomi are analogous in case another integration platform than Dell Boomi is used.
3.4.1 Boomi content owner
Patches and new versions of SAP standard content need to be tested and deployed by the customer. Maintenance, support, updates and extensions of custom content need to be provided by the customer as well.
3.4.2 Business configuration owner
This role comprises the following tasks:
- Business configuration of processes and integrated backends
- Solve issues due to configuration mismatches in source and target systems
- Boomi process scheduling (timing, frequency…)
3.4.3 Integration Operations
To operate the integrations, the following tasks should be covered:
- Monitor planned process executions
- Detect and follow up on process failures
- With SAP support if issues are related to SuccessFactors or Boomi platform, or standard Boomi content
- With custom content owner if issues are on custom Boomi content
- With business configuration owner if configuration issue
- Trigger retry of failed processes after issues are fixed (unless regular schedule will catch up)
3.4.4 Technical configuration owner
The overall technical configuration needs to be owned by a responsible person, having the following use cases in mind:
- Understand complete landscape (Cloud and on Prem)
- Configure connectivity and access credentials in Boomi environments and integrated systems
- Work with IT security / network on firewalls, whitelists …
- Solve issues with systems access on customer side
3.5 Exception Management
The section Exception Management is referencing to the guiding principle Every mission-critical exception is caught and reported.
3.5.1 Use Case Description
Exception Management needs to ensure that every mission-critical technical and business exception is detected and forwarded to the right audience.
3.5.2 Exception Management via SFAPI Audit Log
In SuccessFactors to navigate to the SFAPI Log, go to the upper right corner of the screen select the user and choose Admin Tools -> API Audit Log
Scroll down to Integration Tools -> API Audit Log

In the Audit Log you can filter for the sessionId from your Login message response (soapUI; SetCookie-Header-Property(JSessionID)).
As an administrator you can inspect the SOAP request/response and the http-request-header. In the response XML you can detect the exceptions.
3.5.3 Exception Management via SAP Solution Manager
Starting with SAP Solution Manager 7.1 SP12, SAP provides with Exception Management a tool to detect, analyze and handle (solve or forward) SAP HCI based Exceptions.
When used with DELL boomi or HCI middleware, exceptions can be detected using Interface and Connection Monitoring as described in Integration part.
Exception for Successfactor can come from SFTP or email extraction.
For information on how to enable central monitoring of exception for Hybrid scenarios go to SAP Note 1996648.
Once you have configured your system in LMDB (see Solution Documentation via SAP Solution Manager), start Exception Management configuration application using Root Cause Analysis->Exception Management Cockpit->Configuration->Overview.
There you can define different extractor sources and filters.
Afterwards, detailed exceptions are available in the Exception Management Cockpit for the corresponding category

From the navigation, you can get more details on the exception

It is also possible to link such exceptions to the Alert Infrastructure and display them in the alert inbox.

System monitoring and Alert inbox integration is automated in guided procedure Step 2 (Sp12)

The detail can be displayed for a single exception:

Finally it is possible to use Guided procedure to react accurately to each alert
The following exception can be retrieved for SuccessFactors:
- SAP HCM
- Job log monitoring is integrated in standard to exception management and allows to track failing Abap jobs
- Errors from table HRSFI_D_ERR_LOG can be extracted for the Employee data integration scenario.
- Integration via HCI (see 3.3.5)
It is possible to collect errors for the different IFLows which are running
- Email converter
It is possible to configure Exception Management to extract data from some configuration emails. Currently supported formats are Dell Boomi errors and Bizx export jobs emails
How To
Configure Solution Manager to receive emails (SAP note 455140)
Configure Email endpoint in the Basic Setup for Monitoring SAP Based Hybrid Solutions (s2c_setup)
In Exception Management setup, configure the email log stores by selecting the correct endpoint and create adequate filters
Interface and Connection Definition, select Interface type Cloud and MAI template Cloud (SuccessFactor)
- Dell Boomi
It is possible to create specific endpoint for Dell Boomi. Currently supported are HTTP (to get data from the Dell Boomi Atom API) and Email
How To
Configure endpoint in the Basic Setup for Monitoring SAP Based Hybrid Solutions (s2c_setup)
In Exception Management setup, configure the log stores by selecting the correct endpoint and create adequate filters
Interface and Connection Definition, select Interface type Cloud and MAI template Cloud (Dell Boomi)
To complete the integration, guided procedure can be created to react on the different alerts.

Prerequisites and additional information
Solution Manager 7.10 SP12 (more exception sources available in SP13)
3.6 Data Consistency Management
The section Data Consistency Management (DCM) is referencing to the guiding principle No data
Inconsistencies between Public CLOUD and OP/Private Cloud components.
3.6.1 Use Case Description
DCM ensures that inconsistencies between OP/Private Cloud and Public Cloud components can be discovered post-mortem.
3.6.2 Data Consistency Management Success Factors Audit Tools
How To: Open the Data replication Monitor
Connect to https://<sf>/xi/ui/ect/pages/admin/payrollEmployeeDataReplicationStatus.xhtml
Prerequisites and additional information
User should have admin rights

3.6.3 Data consistency within HRIS Sync
In case you use SuccessFactors Employee Central and Employee profile, the data between these two modules is kept in sync. This is ensured by the HRIS Sync functionality.
More details about HRIS Sync are explained under
http://help.successfactors.com/3Knowledge_Base/Employee_Central/Employee_Central%3A_HRIS_Sync_-_Explained
As explained in this reference, HRIS Sync can be scheduled as a job.
Data consistency provided by these jobs can be checked via Admin Tools àmonitor job. Not all errors within HRIS Sync can be identified and resolved within job monitoring. Further troubleshooting procedures are described within
http://help.successfactors.com/3Knowledge_Base/Employee_Central/Employee_Central%3A_HRIS_Sync_-_Troubleshooting_Guide
It is recommended to schedule a nightly HRIS Sync job for picking up future effective dated changes. This job can be monitored via email notifications as explained in
http://help.successfactors.com/3Knowledge_Base/Employee_Central/Employee_Central%3A_How_to_receive_status_updates_on_the_nightly_HRIS_Sync_job.
3.6.4 Administration of Employee Central imports
In order to ensure that Employee Central contains consistent data, imports of employee data via files is an important means. Data imports can be used for an initial data migration or in order to correct data inconsistencies. Best practices for administration of data imports are described within
http://help.sap.com/saphelpiis_cloud4hr/EN/SF_EC_Imports_Admin.pdf. Several important topics are contained there:
- How to optimize performance of imports
- How to optimize sequence of imports
- How to resolve issues after imports
- Validation steps for data imports